登录保护
大约 2 分钟
console
登录保护
概述
登录保护指你在登录环信控制台时,环信会为你提供额外保护。登录保护开启后,你在输入用户 ID 和密码后,还需要额外输入验证码进行身份认证。
登录保护类型
| 登录保护类型 | 描述 |
|---|---|
| 开启 MFA 验证 | 登录时,输入用户 ID 和密码后,再输入 MFA 验证码完成登录。 |
| 开启手机验证码认证 | 登录时,输入用户 ID 和密码后,再输入手机号和验证码完成登录。 使用这种保护的前提是你的账号成功绑定了手机号。 |
| 开启邮箱验证码认证 | 登录时,输入用户 ID 和密码后,再输入邮箱和验证码完成登录。 使用这种保护的前提是你的账号已完成了 邮箱认证。 |
提示
三种登录保护类型的优先级从高到低分别为:MFA 验证、手机验证码和邮箱验证码认证。
开启登录保护
登录 环信控制台。
鼠标悬停或单击右上角账号管理下拉菜单,选择 账号信息。
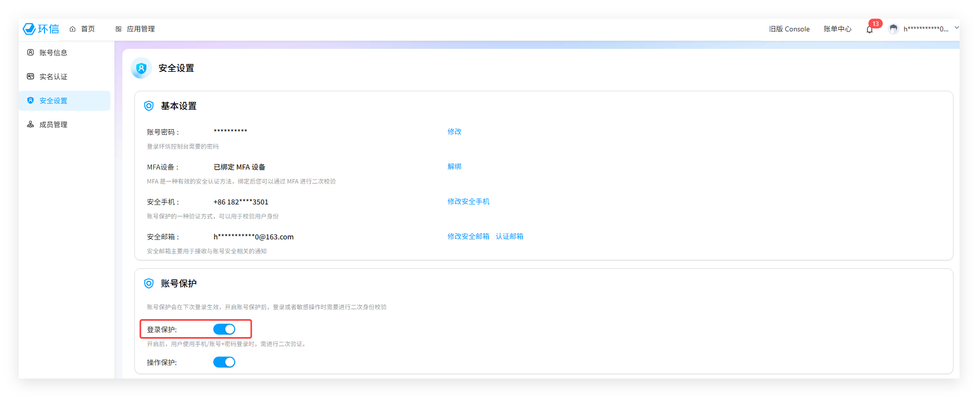
在左侧导航栏中选择 安全设置。
在右侧的 安全设置 页面中,在 账号保护 一栏中开启登录保护。

若开启了 操作保护,需进行身份验证。
例如,输入 MFA 验证码。若开启了 MFA 验证,该验证优先级最高。

在弹出的对话框中点击 确定,完成开启登录保护。



